Peer Review Workflow


Peer Review Workflow

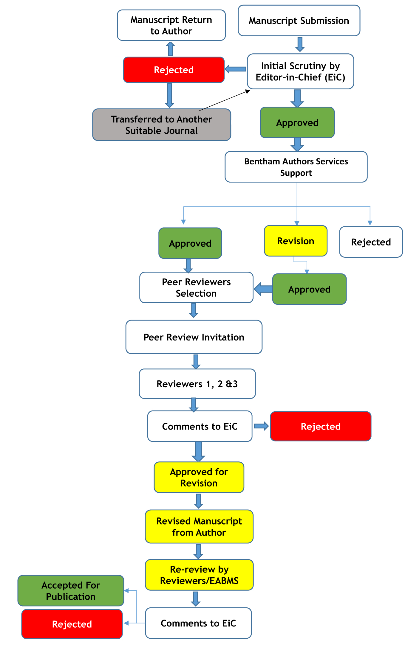
Bentham Peer Review Workflow

Selection of Reviewers

All manuscripts submitted to Bentham Science Publishers (BSP) are peer-reviewed by members of the journals’ editorial board, expert reviewers, and the editor-in-chief. Only those manuscripts which successfully meet our quality requirements are published.

External reviewers are selected from PubMed and WOS, depending on the field of expertise relevant to the articles’ scope. Members of the editorial board and Bentham’s reviewer panel are also invited to share their opinion.

Peer Review Invitation

Manuscripts are forwarded to editors for evaluation initially and subsequently to independent external reviewers to check if the research work presented in the manuscript:

  • Falls within the scope of the journal and
  • Meets the editorial criteria of BSP in terms of originality and quality.

Regarding the first point, editors may recommend the acceptance or rejection of a manuscript by conducting the scope review themselves, based on their knowledge and experience, or they may take assistance and advice from other experts in the field.

Regarding the second point, Bentham conducts independent peer review on all papers submitted for publication. Before sending any manuscript to reviewers, Bentham Science seeks consent from potential reviewers and editorial board members about their availability and willingness to review the paper. Correspondence between the members of the journal’s editorial office and the reviewers is kept confidential. The reviewers are asked to:

  • Accept or decline review invitation based on the title and abstract.
  • Suggest alternative reviewers (optional) if the reviewers decline the review invitation based on their field of expertise not being directly relevant to the article scope, their busy schedule, or any potential conflict of interest with the authors.

Access to the full-text version of the manuscript is provided to the agreed reviewers via our online system (https://bentham.manuscriptpoint.com/manuals/index.html). To use our online peer-review system module, please read the reviewer’s manual or watch the tutorial.

Bentham follows a double-blind peer review process where the identities of both the reviewer and author are kept undisclosed to each other, ensuring anonymity and maintaining confidentiality throughout the entire review procedure. The anonymity of reviewers ensures an objective and unbiased assessment of the manuscript by the reviewers.

After receiving the review of the manuscript by at least three independent experts, in addition to the views of the editor, the decision is relayed to the authors via our Manuscript Processing System (MPS), which may be categorized as:

  • Requires minor changes
  • Requires major changes
  • Rejected with no resubmission
Purpose of a Review

A review report provides the editor-in-chief/senior editor with an expert opinion on the quality of the manuscript under consideration. It also supplies authors with explicit feedback on how to improve their papers to make them acceptable for publication in the journal. Remarks that may help improve the quality of the manuscript are forwarded to the authors for their consideration.

Selfless Peer Review

BSP aims to facilitate objective peer review free of self-interested bias. It is highly recommended to avoid self-promotion in any form, including the following:

  • Potentially competitive work, whether in progress or submitted elsewhere, must not impact the timeliness of the manuscript or editorial assessment.
  • All requests for particular citations must be relevant to the submission. During peer-review, referencing citations of the authors’ own or his/her coworkers’ publications must be avoided.
  • Unless approved by the publisher, reference to articles with actual, potential, or perceived conflict of interest must be avoided. Competing interests guidelines must be followed.
How to Review

Reviewers are expected to provide advice on the following points in their review reports (depending on the type of article):

  • Does the article lie within the scope of the journal?
  • Is the manuscript written comprehensively? If not, how could it be improved?
  • Have adequate proofs been provided for the declaration?
  • Is this a new/ original contribution of significance?
  • Have the authors addressed the previous findings fairly?
  • Bentham Science encourages authors to publish detailed protocols as supporting information online. Does any particular method used in the manuscript warrant such a protocol?
  • Are figures/illustrations of appropriate quality?
  • Is the sample size adequate for the study?
  • What are the main findings of the paper?
  • Is relevant work of other authors in the field appropriately acknowledged and comprehensive references given to the previous relevant literature?

During the review process, if reviewers find any scientific misconduct or fraud, plagiarism, conflict of interest, or any other unethical behavior related to the manuscript, they are expected to inform the editorial office immediately. Similarly, if they think that they are unable to review a certain section of the manuscript, then the editorial office should also be informed.

Reviewers are required to rate manuscripts on each of the above mentioned points along with their remarks for authors and editors. For further details, please review a sample evaluation form [Template Evaluation Form]. The authors are conveyed the comments of the reviewers, and given the opportunity to respond to them. In case the author does not agree with the comments of the reviewer, then the Editor-in-Chief may decide in the matter or the manuscript may be conveyed to additional reviewers for a decision. The identity of the reviewers is always kept strictly confidential.

Use of Generative AI and AI-assisted Technologies in the Peer Review Process

Since the use of AI technology has increased, it has brought its own challenges regarding the originality of the review of submitted manuscripts. Bentham Science has been striving to improve its policies accordingly. With time, we will continue to update our policies to support our reviewers, authors, and editors.

The quality of the peer review of submitted articles has been our top priority. The reviewers are advised not to use AI technologies or any other related assisting resources to generate review reports that could compromise the integrity and confidentiality of the reports.

Publishers recommend that reviewers review COPE Ethical Guidelines to provide quality unbiased review reports. Please read the complete guidelines at Committee on Publication Ethics available online.

BSP recommends its reviewers to strictly adhere to COPE guidelines to comply with the Principles of Transparency and Best Practice in Scholarly Publishing.

Please also refer to the COPE's most popular resources, i.e., core practices, flowcharts, eLearning courses, and cases (available at COPE’s website).
Confidentiality

The peer-review of a manuscript is a confidential process. Reviewers should keep the whole process completely confidential. They should consult the EIC/senior editor and take permission before consulting another colleague for help in the peer-review of the submitted manuscript.

Prompt Review

Reviewers should not disclose any information whatsoever to anyone before the publication of the manuscript.

Privileged Information/Transparency

Unpublished materials disclosed in a submitted manuscript should not be used in an editor's or reviewer's own research without the express written consent of the author. Privileged information or ideas obtained through peer review must be kept confidential and not used for personal advantage

Peer Review Manipulation

Peer-review manipulations are dealt with as per the guidelines given by COPE.

Review Time

The agreed reviewers are expected to provide their reports within 2-4 weeks since a prompt review leads to the timely publication of a manuscript, which is beneficial not only to the authors but also to the scientific community. However, a reviewer who needs extra time for reviewing should consult the editorial office

Changes in Review Reports

The editorial staff relays the comments of the reviewers on behalf of the editor-in-chief/handling editor. The review reports are edited by the editor-in-chief/handling editor if the comments contain confidential information or are written in a language not suitable for scholarly communication. Reviewers should include such comments in the confidential section of the review form, which is intended to be read by the editors only.

Conflict of Interest

Bentham Science respects requests for not having the manuscripts peer-reviewed by those experts who may have a competing interest with the author(s) of a submitted manuscript. It is not possible for editors to be aware of all competing interests; therefore, we expect that reviewers would inform the editor-in-chief/handling editor/ editorial manager if they notice any potential competing interest during review of a manuscript; reviewers are not encouraged to contact authors directly regarding any of their conflict of interest. Peer reviewers should follow journals’ policies in situations they consider to represent a conflict to reviewing. If no guidance is provided, they should inform the editorial manager in case: they work at the same institution as any of the authors (or will be joining that institution or are applying for a job there), they are or have been recent (e.g., within the past 3 years) mentors, mentees, close collaborators or joint grant holders, and they have a close personal relationship with any of the authors. Reviewers are asked to re-confirm that they do not have any conflict of interest with the authors of the submitted manuscript at the time of review completion. For further details, please visit: https://benthamscience.com/pages/conflict-of-interest

Editorial Decision

The authors are usually requested to resubmit the revised paper within 15 days, and it is then returned to the reviewers for further evaluation. The publishers normally allow one round of revision, and in exceptional cases, a second round of revision may be allowed. If further revision is needed, then the manuscript is rejected, and the author is requested to resubmit the manuscript for fresh processing.

The final decision regarding acceptance or rejection is by the editor-in-chief, depending on his/her assessment on the revisions recommended by the referees, and about the overall quality of the revised manuscript. In rare cases, manuscripts recommended for publication by the referees may be rejected in the final assessment by the editor-in-chief.

Transferred Articles

If a manuscript is rejected due to its unsuitability according to the aims and scope of a particular journal, then it may be transferred to another journal (with the consent of the author) that has a similar scope as the manuscript. For further details, please visit: https://benthamscience.com/pages/manuscript-transfer-facility

Appeals and Complaints

Generally, editorial decisions by Bentham Science are not reverted. However, authors who think that their manuscript was rejected due to a misunderstanding or mistake may seek an explanation for the decision. Appeals must give sound reasoning and compelling evidence against the criticism raised in the rejection letter. A difference of opinion regarding the interest, novelty, or suitability of the manuscript for the journal will not be considered an appeal. The editor-in-chief and other relevant editors will consider the appeal, and the decision thereafter taken by the journal will be deemed final. Acceptance of the manuscript is not guaranteed even if the journal agrees to reconsider the manuscript, and the reconsideration process may involve previous or new reviewers or editors and substantive revision.

Complaints on ethical practices or academic misconduct will be handled according to the processes outlined in our academic misconduct guidelines.

Authors who wish to make a complaint should refer to the editor-in-chief of the journal concerned by contacting the editorial office. Complaints to the publisher may be emailed to info@benthamscience.net. Bentham Science sends an acknowledgment to the complainant and undertake appropriate action. For matters involving the editor-in-chief of a journal, Bentham Science seeks the opinion of the editor-in-chief and suitable action is then taken.

Reviewers’ Acknowledgement

Bentham Science greatly appreciates the reviewers for their efforts and valuable time during the peer-review process. Therefore, it publishes names of reviewers under the section “Acknowledgment to the reviewers” who have reviewed manuscripts for over 12 months, whether manuscripts are published or not.

The complete peer-review history of a reviewer is maintained in our Online Manuscript Processing System. Each review is awarded some points, which can be redeemed by reviewers whenever they require.

Bentham Science has also made its publication and review information available on Publons. Publons provides formal recognition to our peer reviewers by producing a verified record of their peer reviews and editorial contributions to academic journals. Learn more about Publons here:

https://publons.com/publisher/219/bentham-science-publishers
Become a Reviewer

For joining our reviewers’ panel, the candidates must have

  • Ph.D. degree and research experience in the main subject area of the journal and the articles under review
  • Reviewed manuscripts earlier
  • Published manuscripts that are very well-cited by the research community.

Those willing to join our reviewers' panel are expected to submit their details at (REVIEWER REGISTRATION FORM)

© 2025 Bentham Science Publishers | Privacy Policy